FIL存贷功能的开通投票,或将让Fompound拥有“DE-FIL”属性
摘要:Fompound的技术核心是存贷生息,附加分配Fomp平台币,基础原理可以划分为:存贷利率模型、清算机制、Fomp分配机制、管理员审查机制、区块链实体挖矿收益机制。
Fompound从成立至今,坚守长期探索与发现Defi应用的更多可能的使命。
-
1、2020年11月25日,Fompound平台就已经花费62250U销毁了56590枚Fom-A。
-
2、2020年12月25日,Fompound已经开通了投票功能,其中两大提案的投票吸引了近三万人积极参与,流通总票数为36699。
-
3、2021年1月6日,根据社区的投票结果,Fompound开通了Fomp的存/贷功能,同时,Fompound平台也开通了Fomp的质押功能。
-
4、2021年1月8日 21:34,Fompound完成了第二次Fom-A的销毁,再度销毁100117枚Fom-A
-
5、2021年1月10日,Fomp日产量576枚触发智能合约“满50000枚减产20%”的条件,项目宣布进入第二阶段,Fomp产量变为每天460.8枚。
Fompound秉承稳步推进、投票治理回归到社区、完全去中心化的管理,等等Fompound的一路走来,践行实践,但回头我们发现,Fompound的发展也还存在一些瓶颈,我们思索往前,看到了发展路上的机遇与挑战。
Fompound现在面临的瓶颈因素:
1,社区发展停滞,缺乏社区拓展的吸引点。
目前参与Fompound只能通过Fom-A与Fomp来参与,而外部市场接受度较低,加上Fompound本身缺乏推广机制,所以让拓展社区的工作开展尤为难。
环比泛金融市场的其它投资标的,目前IPFS失去了竞争力,让增加算力资产包的性价比变低。
3,Fomp过度绑定空投价值,缺乏属于Defi项目应该有的价格想象空间,价值受到了FIL代币价格波动影响。
所以,为冲破现有Fompound发展的瓶颈,打造全面的去中心化的金融聚合器,更好结合IPFS生态,社区将进行投票,开通FIL的存贷。
Fompound为何开通FIL存贷?
1. 瞬间绑定整个FIL社群,以极快的速度扩大社群。
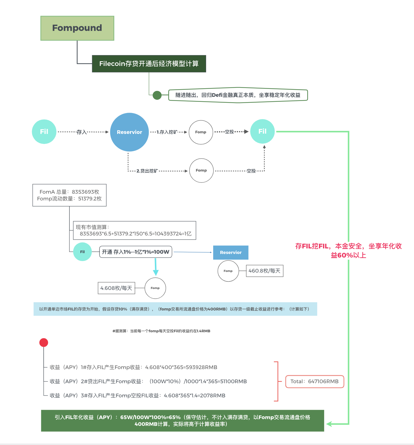
2. 目前开通FIL存贷,佛胖可以为参与存贷的FIL用户提供60%以上的年化收益率。这将会极大程度地提高佛胖在同类型产品中的竞争力。(收益模型如下图:)

3. 不断增加Fompound管理的资产规模,提升Fompound的Defi属性。
4. 由于FIL的加入,Fompound所管理的资产将不断增加,这会让Fomp的投票权价值逐渐高于空投权。
我们都知道,Fompound是用区块链技术打造的IPFS领域的去中心化金融聚合器,对IPFS领域包括但不限于算力提供等方式进行投资,Fompound平台即投票开通FIL存贷,推动Fompound的应用和发展。用户不仅可以通过投资Fompound平台资产包通证Fom-A的方式得到FIL,在交易所直接购买Fomp也能得到FIL,同时也在不久前开通了Fomp的存贷和质押,综合上述几点,我们就不难理解为什么Fompound平台会进行投票开通FIL的存贷了。

Fompound开通FIL存贷的风险和应对
凡事都会有两面,我们坚信并反复思考和总结,发现在开通FIL存贷后也会存在相应的风险,同时,我们践行,也找到了相应的应对方法,并给平台的治理方(Fomp持有者)最直观的呈现。
风险:
FIL的加入势必会影响Fom-A与Fomp的收益,而由于FIL市值巨大,过多的FIL入场会不断蚕食本该属于Fom-A与Fomp的收益。
应对:
设定FIL参与阈值,每当存贷市场FIL资产规模超过佛胖Fom-A与Fomp标定总市值的20%时,智能合约将自动提升Fom-A与Fomp的标定价值20%。
Fompound开通FIL存贷意义
DE-FIL的引入,让FIL持有者有更充分的选择,Defi理念的深化和传递,Fompound让IPFS插上翅膀:对于FIL持有者而言,通过Fompound聚合器,相当于质押FIL挖FIL,省去中间繁琐的环节,用最少的投入去参与并撬动FIL的市场,获取灵活、文件、安全的收益;对于Filecoin而言,其价值通证FIL的使用率越高,需求量越大,就越能证明其生态之蓬勃,其势头之迅猛;对Fompound聚合器而言,在深化了Defi的金融应用,通过阀值的调节,Fomp、Fom-A的价值也会得到有力拉升,对Fomp&Fom-A的持有者也将带来巨大红利,同时,也为后续主流币种的存贷奠定基础,并让Fomp的持有者管理相应资产规模的资产。
Fompound的技术核心是存贷生息,附加分配Fomp平台币,基础原理可以划分为:存贷利率模型、清算机制、Fomp分配机制、管理员审查机制、区块链实体挖矿收益机制。Fompound平台开通FIL的存贷功能,既符合Fompound平台本身的调性和发展方向,也能让Fomp的用户同时FIL的持有者获得更多的一份收益——收FIL利息。
就金融层面上来说,流动性是价值的体现,流动性越高,价值就越大。Fompound平台开通FIL的存贷,不仅增加了FIL的流动性,也能增加Fompound平台的活跃度,用户的黏度,助力于推动Fompound平台生态的发展,甚至当Fompound平台上FIL的存贷交易越来越大,Fompound平台就能拥有越来越多DE-FIL平台的属性、金融平台的属性,吸引来自Defi届、Filecoin届的投资者和矿工前来,这对于Fompound而言具有极大的跑马圈地作用,能够更进一步推动Fompound朝向去中心化金融聚合器的目标前进。
- 免责声明
- 世链财经作为开放的信息发布平台,所有资讯仅代表作者个人观点,与世链财经无关。如文章、图片、音频或视频出现侵权、违规及其他不当言论,请提供相关材料,发送到:2785592653@qq.com。
- 风险提示:本站所提供的资讯不代表任何投资暗示。投资有风险,入市须谨慎。
- 世链粉丝群:提供最新热点新闻,空投糖果、红包等福利,微信:juu3644。

Fompound



