ArkStream Capital:我们为什么投资 FHE 赛道?

前言
过去,密码学技术在人类文明进步中占据了举足轻重的地位,尤其在信息安全和隐私保护领域发挥了不可替代的作用。它不仅为各领域的数据传输和存储提供了坚实的保护,而且它的非对称加密公私钥体系和哈希函数,更是在2008年由中本聪进行创造性地融合,设计出了解决双花问题的工作量证明机制,从而推动了比特币这一革命性数字货币的诞生,并开启了区块链行业的新时代。
随着区块链行业的不断演进和飞速发展,一系列前沿的密码学技术不断浮现,其中零知识证明(ZKP)、多方计算(MPC)和全同态加密(FHE)等最为突出。这些技术在多个场景中得到了广泛应用,如ZKP结合Rollup方案解决区块链的“不可能三角”问题,MPC结合公私钥体系推动用户入口的大规模应用(Mass Adoption)。至于被视为加密学圣杯之一的全同态加密FHE,其独特的特性使得第三方能够在不解密的情况下,对加密数据进行任意次数的计算和操作,从而实现可组合的链上隐私计算,为多个领域和场景带来了新的可能。
快速概览FHE
当我们提到FHE(全同态加密)时,我们可以先理解其名称背后的含义。首先,HE代表同态加密技术,其核心特性在于允许对密文进行计算和操作,而这些操作能够直接映射到明文上,即保持加密数据的数学属性不变。而FHE中的“F”则意味着这种同态性达到了全新的高度,允许对加密数据进行无限次的计算和操作。

为了帮助理解,我们选用最简单的线性函数作为加密算法,并且结合单次操作说明加法同态和乘法同态。当然,实际FHE使用的是一系列更为复杂的数学算法,并且,这些算法对于计算资源(CPU和内存)要求极高。

尽管FHE的数学原理深奥且复杂,但在此我们不过多展开。值得一提的是,在同态加密的领域中,除了FHE之外,还有部分同态加密和有些同态加密这两种形式。它们主要区别在于支持的操作类型和允许的运算次数不同,但同样为实现加密数据的计算和操作提供了可能。不过,为了保持内容的简洁性,我们在这里也不做深入讨论。
在FHE行业中,尽管有不少知名企业参与研究和开发,不过,微软和Zama凭借他们卓越的开源产品(代码库),凸显了无与伦比的可用度和影响力。他们为开发者提供了稳定且高效的FHE实现,这些贡献极大地推动了FHE技术的持续发展和广泛应用。
微软的SEAL:一款由微软研究院精心打造的FHE库,不仅支持全同态加密,还兼容部分同态加密。SEAL提供了高效的C++接口,并通过集成众多优化算法和技术,显著提升了计算性能和效率。
Zama的TFHE:是一个专注于高性能全同态加密的开源库。TFHE通过C语言接口提供服务,并运用一系列先进的优化技术和算法,旨在实现更快速的计算速度和更低的资源消耗。
按照最简化的思路,体验FHE的操作流程大致如下:
-
生成密钥:使用FHE库/框架生成一对公私钥。
-
加密数据:使用公钥对需要进行FHE计算处理的数据进行加密。
-
进行同态计算:利用FHE库提供的同态计算功能,对加密的数据执行各种计算操作,例如加法、乘法等。
-
解密结果:当需要查看计算结果时,合法的用户使用私钥对计算结果进行解密。
在FHE的实践中,解密密钥的管理方案(生成、流转和使用等)尤为关键。由于加密数据的计算和操作结果在某些时刻和场景下需要解密以供使用,那么,解密密钥便成为了确保原始数据和加工数据安全与完整性的核心。关于解密密钥的管理,其方案实际上与传统密钥管理有许多相似之处,但鉴于FHE的特殊性,也可以设计采取更为严谨和细致的策略。
对于区块链而言,由于其去中心化、透明化和不可篡改等特性,引入阈值的多方安全计算方案(Threshold Multi-Party Computation, TMPC)是一种极具潜力的选择。这种方案允许多个参与者共同管理和控制解密密钥,只有当达到预设的阈值数量(即参与者数量)时,才能成功解密数据。这样不仅能够提高密钥管理的安全性,还能降低单一节点被攻破的风险,为FHE在区块链环境中的应用提供了强有力的保障。
打下基础的fhEVM
从最小侵入性角度出发,实现FHE在区块链上的应用,最理想的方式是将其封装为通用的智能合约代码库,以确保轻便性和灵活性。然而,这一方案的前提是智能合约虚拟机必须预先支持FHE所需的复杂数学运算和加密操作的特定指令集。若虚拟机无法满足这些要求,则必须深入虚拟机的核心架构进行定制和改造,以适应FHE算法的需求,从而实现其无缝集成。
作为广泛采用且经过长时间验证的虚拟机,EVM自然而然地成为了实现FHE的首选。然而,在这个领域的实践者寥寥无几,其中,我们再次注意到开源TFHE的Zama公司。原来,Zama不仅提供了基础的TFHE库外,而且作为一家专注于将FHE技术应用于人工智能和区块链领域的科技公司,还推出了两款重要开源产品:Concrete ML 和 fhEVM。Concrete ML 专注于机器学习隐私计算。通过 Concrete ML,数据科学家和ML从业者可以在保护隐私的前提下,对敏感数据进行机器学习模型的训练和推断,从而充分利用数据资源而无需担心隐私泄露。另一款产品 fhEVM 则是支持 Solidity 实现隐私计算的全同态EVM。fhEVM 使得开发者可以在以太坊智能合约中使用全同态加密技术,实现隐私保护和安全计算。
通过阅读fhEVM的资料,我们了解到fhEVM的核心特性是:
-
fhEVM:在非EVM字节码层面,以内嵌函数形式,通过集成Zama开源FHE库的多个不同状态的预编译合约,提供了FHE的操作支持。另外,专门为FHE打造了一片特定的EVM内存和存储区域,用于存储、读写和验证FHE的密文;
-
基于分布式阈值协议设计的解密机制:支持在多个用户和多个合约之间混合加密数据的全局FHE密钥和链上存储加密密钥、多个验证者之间以阈值的多方安全计算方案分享解密密钥的异步加密机制;
-
降低开发者使用门槛的Solidity合约库:设计了FHE的加密数据类型、操作类型、解密调用和加密输出等;
Zama的fhEVM为区块链应用中的FHE技术提供了坚实的起点,但考虑到Zama主要侧重于技术研发,其解决方案更偏向于技术层面,而在工程落地和商业应用方面的思考相对较少。因此,fhEVM在推向实际应用的过程中,可能会遭遇各种预料之外的挑战,包括但不限于技术门槛和性能优化等问题。
构建生态的FHE-Rollups
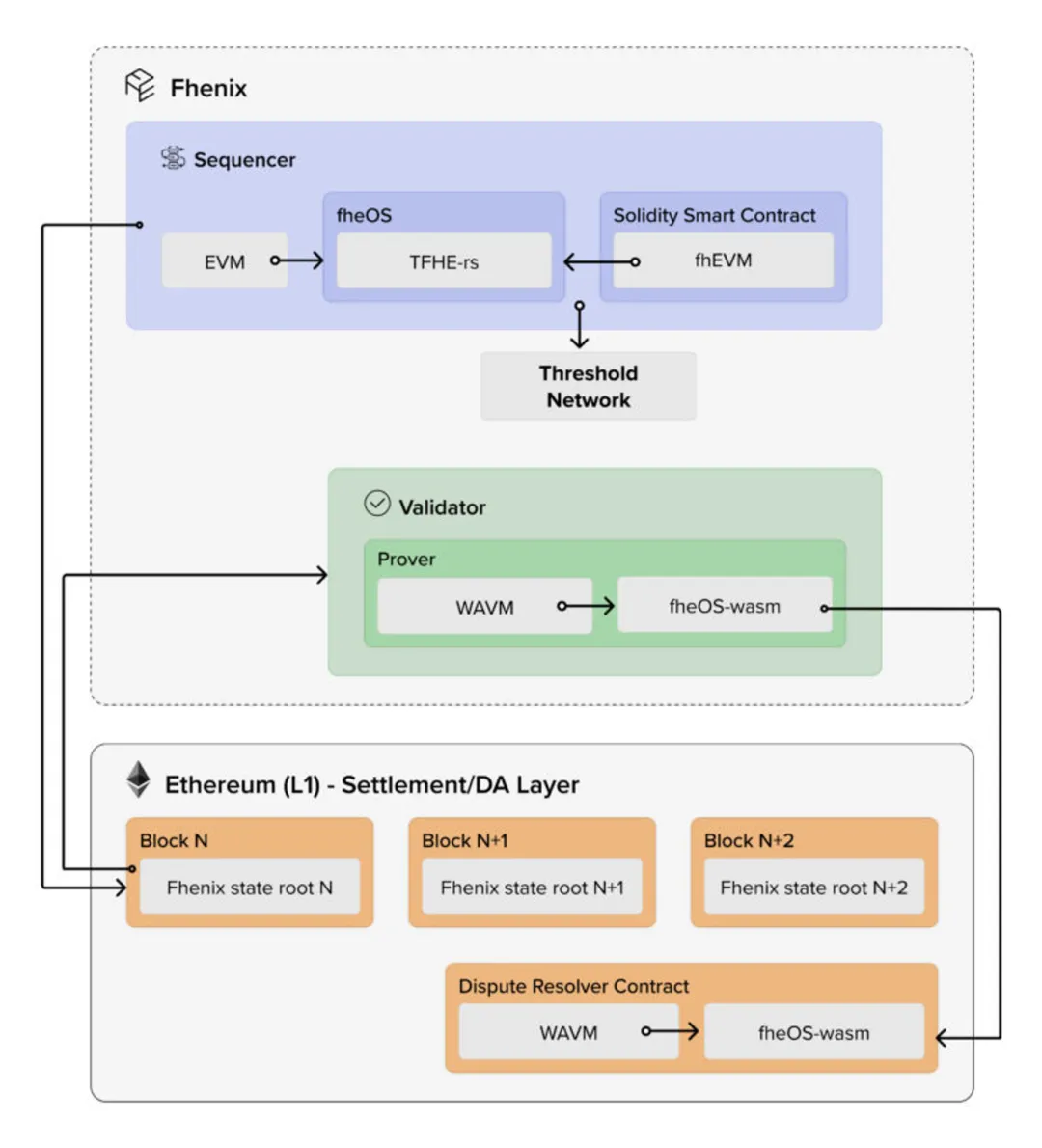
单纯的fhEVM本身并不能单独构成一个项目或完整的生态体系,它更像是以太坊生态中多样化的客户端之一。若要作为独立项目立足,fhEVM必须依托于公链级别的架构或采用Layer2/Layer3的解决方案。FHE公链的发展方向不可避免地要解决如何减少FHE计算资源在分布式验证者节点之间的冗余和浪费。相反,本身作为公链执行层存在的Layer2 / Layer3方案可以将计算工作分配到少数节点,极大减低计算开销的数量级。正因如此,Fhenix作为先行者,积极探索将fhEVM与Rollup技术结合,提出构建先进的FHE-Rollups型Layer2解决方案。
考虑到ZK Rollups技术涉及复杂的ZKP机制,且需要巨大的计算资源来生成验证所需的证明,结合全FHE本身的特性,直接实现基于ZK Rollups的FHE-Rollups方案将面临诸多的挑战。因此,在目前阶段,相较于ZK Rollups,采用Optimistic Rollups方案来作为Fhenix的技术选择会更为实际和高效。
Fhenix的技术栈主要包括以下几个关键组件:Arbitrum Nitro’s fraud prover的变种,它可以在WebAssembly进行欺诈证明,因此,FHE逻辑可以先编译成WebAssembly进行安全运行。核心库fheOS提供了将FHE逻辑集成到智能合约中所需的所有功能。阈值服务网络(TSN)是另一个重要组件,它托管着秘密共享的网络密钥,使用特定算法的秘密共享技术将其分割成多份来确保安全性,并且在必要时,负责解密数据等任务。

基于上述的技术栈,Fhenix发布了首个公开版本Fhenix Frontier。尽管这是有不少限制和功能缺失的早期版本,但它已经全方位提供了智能合约代码库、Solidity API、合约开发工具链(如Hardhat/Remix)、前端交互JavaScript库等的使用说明。对此感兴趣的开发者和生态项目方可以参考官方文档进行探索。
Chain-Agnostic的FHE Coprocessors
在FHE-Rollups的基础上,Fhenix巧妙地引入了Relay模块,旨在赋能各类公链、L2及L3网络,使得它们能够接入FHE Coprocessors使用FHE功能。这意味着,即便原先的Host Chain并不支持FHE,现在也能间接享受到FHE的强大功能。然而,由于FHE-Rollups的证明挑战期通常长达7天,这在一定程度上限制了FHE的广泛应用。为了克服这一挑战,Fhenix联手EigenLayer,通过EigenLayer的Restaking机制,为FHE Coprocessors的服务提供了更为快速方便的通道,极大地提升了整个FHE Coprocessors的效率和灵活性。
FHE Coprocessors的使用流程简单明了:
-
应用合约在Host Chain上调用FHE Coprocessor执行加密计算操作
-
Relay合约排队请求
-
Relay节点监听Relay合约并将调用转发至专用的Fhenix Rollup
-
FHE Rollup执行FHE计算操作
-
阈值网络解密输出
-
Relay节点将结果和乐观证明回传给合约
-
合约验证乐观证明并将结果发送给调用方
-
应用合约结合调用结果继续执行合约

Fhenix参与指南
如果你是一名开发者,你可以深入研究Fhenix的资料文档,并基于这些文档开发属于你自己的FHE型应用,以探索其在实际应用中的潜力。
如果你是一名用户,不妨尝试体验Fhenix的FHE-Rollups所提供的dApps,感受FHE带来的数据安全性和隐私保护。
如果你是一名研究员,强烈推荐你仔细阅读Fhenix的资料文档,深入了解FHE的原理、技术细节和应用前景,以便在你的研究领域内做出更有价值的贡献。
FHE最佳应用场景
FHE技术展现出了广泛的应用前景,特别是在全链游戏、DeFi以及AI等领域,我们坚定地相信其在这些领域拥有巨大的发展潜力和广阔的应用空间:
-
隐私保护的全链游戏:FHE技术为游戏经济体中的金融交易和玩家操作提供了强大的加密保障,有效防止了实时操纵行为,确保了游戏的公平性和公正性。同时,FHE还能够匿名化玩家的活动,显著降低了玩家金融资产和个人信息泄露的风险,从而全方位保护玩家的隐私安全。
-
DeFi/MEV:随着DeFi活动的蓬勃发展,不少DeFi操作在黑暗森林中成为了MEV攻击的目标。为了解决这一挑战,FHE能够在保证业务逻辑计算处理的前提下,有效地保护DeFi中不愿泄露的敏感数据,如持仓数量、清算线、交易滑点等。通过应用FHE,链上DeFi的健康情况可以显著地提升,从而大幅降低不良MEV行为的发生频率。
-
AI:AI模型的训练依赖于数据集,当涉及使用个体数据进行训练时,确保个体敏感数据的安全成为首要前提。为此,FHE技术成为AI模型训练个体隐私数据的理想方案,它允许AI在加密数据上进行处理,从而在不泄露任何个人敏感信息的情况下完成训练过程。
FHE的社区认可度
技术的发展并非仅靠其硬核的特性就能实现。要实现技术的成熟与持续进步,必须依托于持续完善的学术研发和积极建设的社区力量。在这方面,FHE被成为加密学界的圣杯,其潜力与价值早已被广泛认可。2020年,Vitalik Buterin在《Exploring Fully Homomorphic Encryption》一文中,对FHE技术给予了高度的认可与支持。近期,他在社交媒体上再度发声,无疑再次强化了这一立场,并为FHE技术的发展呼吁了更多的资源和力量。与之对应的是,不断涌现的新项目、非营利性研究和教育组织,持续注入的市场资金,这一切似乎都在预示着一场技术爆发的序曲即将奏响。

潜力的FHE初期生态
在FHE生态的发展初期,除了核心基础技术服务公司Zama和备受瞩目的Fhenix这一优质项目外,还有一系列同样出色的项目值得我们深入了解和关注:
-
Sunscreen:通过自助研发构建的FHE编译器,支持传统编程语言进行FHE转换,设计对应FHE密文去中心化存储存储,最后以SDK形式为Web3应用输出FHE特性
-
Mind Network:结合EigenLayer的Restaking机制,专门为AI和DePIN网络扩展安全性的FHE网络
-
PADO Labs:推出融合ZKP和FHE的zkFHE,并在其上构建的去中心化计算网络
-
**Arcium:**前身是Solana的隐私协议Elusiv,近期转型成为结合了FHE的并行机密计算网络
-
Inco Network:基于Zama的fhEVM,专注于优化FHE的计算成本和效率,进而发展完整生态的Layer1
-
Treat:由Shiba团队与Zama联手打造,致力于延展Shiba生态的FHE Layer3
-
octra:基于OCaml、AST、ReasonML和C++开发的支持隔离执行环境的FHE网络
-
BasedAI:支持为LLM模型引入FHE功能的分布式网络
-
Encifher:前身是BananaHQ,现更名为Rize Labs,正围绕着FHE做FHEML
-
Privasea:NuLink核心团队打造的FHE网络,采用Zama的Concrete ML框架,旨在AI领域的ML推理过程中实现数据隐私保护
对于非赢利性研究和教育机构,我们强烈推荐FHE.org和FHE Onchain,它们为整个生态的学术研究和教育普及提供了宝贵的资源。
由于篇幅有限,我们未能一一列举FHE生态中所有优秀的项目。但请相信,这个生态中蕴含了无限的潜力和机遇,值得我们持续深入探索和发掘。

总结
我们对FHE技术的前景充满乐观,并对Fhenix这个项目抱有极高的期待。一旦Fhenix主网发布和正式上线,我们预计不同领域的应用将因为FHE技术而得到提升。我们坚信,这个充满创新与活力的未来,已经近在咫尺。
- 免责声明
- 世链财经作为开放的信息发布平台,所有资讯仅代表作者个人观点,与世链财经无关。如文章、图片、音频或视频出现侵权、违规及其他不当言论,请提供相关材料,发送到:2785592653@qq.com。
- 风险提示:本站所提供的资讯不代表任何投资暗示。投资有风险,入市须谨慎。
- 世链粉丝群:提供最新热点新闻,空投糖果、红包等福利,微信:juu3644。

块链侠



