技术详解BitVM桥与OP-DLC:新一代比特币Layer2跨链桥的设计思路

摘要:
· ZK桥在A链上部署智能合约,直接接收验证B链区块头及相应零知识证明,确认跨链消息的有效性,属于安全级别最高的桥接方案;乐观/OP桥通过欺诈证明对无效的跨链消息进行链上挑战,只需存在1个可靠的挑战者,即可保证跨链桥资金池的安全;
·比特币主网因为存在技术上的限制,无法直接部署ZK桥,但可以通过BitVM和欺诈证明实现乐观桥。Bitlayer和Citrea等团队采用了BitVM桥的方案,引入预签名,结合了通道的思想,让用户在正式存款前,对存款执行后的处理流程进行限定,不给跨链桥官方挪用用户存款的机会。
· BitVM桥本质基于“垫付-报销”模式,有专门的Operator节点为提款用户打钱,Operator可以定期向公共存款地址申请报销。如果Operator存在不实的报销申请,可以被任何人挑战并Slash;
· BitVM桥在理论上不存在安全问题,但存在活性/可用性问题,而且不能满足特定用户对资金独立性和反洗钱的需求(本质还是资金池的模式)。Bitlayer对此增设了名为OP-DLC的桥接方案,该方案类似于DLC.link,在通道和DLC的基础上引入欺诈证明,防止DLC桥的预言机作恶。
· 由于BitVM和欺诈证明的落地难度大,DLC桥会率先落地并成暂时的替代物,只要解决预言机的信任风险,集成更为可靠成熟的第三方预言机,DLC桥可以在现阶段成为比多签桥更安全的提款验证方案。

导语:自去年的铭文热潮以来,比特币生态便以井喷之势步入高速增长期,短短半年时间,打着BTC Layer2旗号的项目便已达到近100家,简直成了一片乱象迭出、机会与骗局共存的新大陆。毫不夸张的说,现在的比特币生态已经是以太坊、Cosmos与Celestia、CKB和比特币native生态的“多民族大熔炉”,加之缺乏权威的声音,比特币生态体系简直就像19世纪的美国一样,成为了吸纳各路势力的新天地。这在为整个Web3叙事带来繁荣与活力的同时,也引入了巨大的风险。
许多项目在连技术方案都没发布的情况下,就开始肆意炒作,打着native layer2的名号,声称能完整继承比特币主网的安全性;更有甚者玩起了造概念的宣传手法,发明一堆光怪陆离的名词术语,作为宣扬自身优越性的台词。虽然自吹自擂已然是比特币生态的现状,但还是有不少顶级KOL发出了客观的呼声。
前不久,区块链浏览器Mempool创始人Monanaut公开批判了当下比特币生态的问题,他犀利的指出,如果一个比特币Layer2单纯采用多签形式的提款桥,无法以一种去信任的形式让用户把资产随时撤出,这样的项目就不是一个真正的Layer2。有趣的是,此前Vitalik也曾指出,Layer2在安全保障上至少应比单纯依赖于多签的系统更安全。

可以说,Monanaut和Vitalik直言不讳的指出了比特币Layer2在技术上的问题:很多L2的提款桥本质都是多签桥,要么是几个知名机构各执一道密钥,要么采用基于POS的去中心化签名,但无论如何,其安全模型都基于多数诚实假设,即默认大多数多签参与者不串谋作恶。
这种严重依赖于信用背书的提款桥方案绝非长久之计,历史已经告诉我们,多签桥迟早会出各种各样的问题,只有信任最小化或是趋于完全去信任的资产托管方式,才能经受住时间和黑客的考验。但比特币生态的现状是,很多项目方连提款桥技术路线图都没有发布,对于桥该如何去信任或是信任最小化,压根没有成型的设计思路。
但这并非比特币生态的全部。目前仍然有一些项目方针对提款桥优化思路发表了意见。在本文中,我们将对Bitlayer以及Citrea的BitVM桥进行简要解析,并介绍Bitlayer针对BitVM桥的不足而提出的OP-DLC桥,让更多人理解跨链桥的风险与设计思路,这对于广大比特币生态参与者而言,至关重要。
乐观桥:基于欺诈证明的桥接验证方案
其实,跨链桥的本质很简单,就是向B链证明A链上的确发生了某事件。比如说,你从ETH往Polygon上跨资产,要让跨链桥帮你证明,你确实向ETH链上的特定地址转入了资产,然后你可以在Polygon链上接收等量资金。
传统的跨链桥一般采用见证人多签,他们会在链下指定几个见证人,见证人要运行各条公链的节点,监测是否有人向跨链桥收款地址充入了资金。
这类跨链桥的安全模型和多签钱包基本一致,要按照多签设置方式比如M/N来判定其信任模型,但最终基本都遵循诚实多数假设,就是默认多数公证人都是无恶意的,容错率比较有限。此前发生过的多起大数额的跨链桥被盗案,基本都发生在这类多签桥身上,要么是监守自盗,要么是被黑客攻击。
相比之下,基于欺诈证明协议的“乐观桥”,和基于ZK的“ZK桥”,要安全的多。以ZK桥为例,它会在目标链上设置专用的验证器合约,直接在链上验证提款证明,免去对链下见证人的依赖。
比如说,一个横跨ETH和Polygon的ZK桥,会在Polygon上部署一个验证者合约,暂且记作Verifier。ZK桥的Relayer节点会将最新的以太坊区块头,及证明有效性的ZK Proof转发给Verifier,由后者验证。这相当于让Verifier合约在Polygon链上同步并验证最新的以太坊区块头。区块头上记录的merkle root与区块内包含的交易集合有关联性,可以用于验证区块中是否包含某笔交易。

如果在区块高度为101的以太坊区块内,包含10笔从ETH到Polygon的跨链转账声明,Relayer会生成与这10笔交易相关的Merkle Proof,向Polygon链上的Verifier合约提交证明:
101号以太坊区块内包含10笔ETH到Polygon的跨链交易。当然,ZK桥可以把Merkle Proof进行ZK化,直接向Verifier合约提交ZK Proof。这整个流程中,用户只需要信任跨链桥的智能合约没有漏洞,以及零知识证明技术本身安全可靠,不需要像传统多签桥那样引入过多的信任假设。
而“乐观桥/Optimistic Bridge”要略为不同,一些乐观桥保留了类似于见证人的设定,但是会引入欺诈证明和挑战窗口期,见证人对跨链消息生成多签后,虽然会提交至目标链上,但其有效性不会被立刻认可,要度过一个窗口期且无人提出质疑,才能被判定为有效。这其实和Optimistic Rollup(乐观Rollup)的思路有些类似。当然,乐观桥还有其他的产品模式,但归根结底,安全性是靠欺诈证明协议来保障的。
M/N多签桥的信任假设是N-(M-1)/N,你要假设网络中的恶意者数量最多只有M-1个,则诚实者数量至少为N-(M-1)。ZK桥的信任假设可以忽略不计,而基于欺诈证明的乐观桥,信任假设为1/N,N个见证人中只需要有一个诚实,愿意对提交至目标链的无效跨链消息进行挑战,便可保证桥的安全。

目前,由于技术上的限制,只能实现比特币向Layer2存款方向的ZK桥,而如果方向相反,从Layer2向比特币链上提款,只支持多签桥或乐观桥,或是类似于通道的模式(下文要讲述的OP-DLC桥更像是通道)。要在比特币链上实现乐观桥,就要引入欺诈证明,bitVM为这一技术的实现创造了良好条件。
在此前的文章《极简解读BitVM:如何在BTC链上验证欺诈证明》,我们曾简单介绍过,BitVM的欺诈证明,本质是把链下进行的复杂计算任务,拆解为大量的简单步骤,再挑出某一步放在比特币链上直接验证。这种思路和Arbitrum、Optimism等以太坊乐观Rollup比较类似。

当然,上述说法还是比较晦涩,但相信大多数人早就对欺诈证明的含义有所了解。在今天的这篇文章中,受限于整体篇幅,我们不打算对BitVM和欺诈证明协议的技术实现细节进行解读,因为这涉及到一系列复杂的交互流程。
我们将从产品与机制设计的角度简要介绍BitLayer和Citrea、BOB乃至于BitVM官方设计的原生BitVM桥,以及Bitlayer如何通过OP-DLC桥来缓解BitVM桥的瓶颈,向大家展示如何在比特币链上设计出更优越的提款桥方案。

Bitlayer和Citrea的BitVM桥原理简析
下文中,我们以Bitlayer和Citrea、Bob已公布的BitVM桥方案作为素材,来阐明BitVM桥的大体运作流程。

在其官方文档和技术博客中,上述项目方比较清晰的解释了BitVM提款桥的产品设计思路(目前处于理论阶段)。首先,当用户通过BitVM桥提款时,需要借助Layer2上的Bridge合约生成提款声明,提款声明中会指定以下关键参数:
- 提款人需在L2销毁的映射版BTC数量(如1个BTC);
- 提款人打算支付的跨链手续费(假设为0.01个BTC);
- 提款人在L1的收款地址:L1_receipt;
- 提款人的收款金额(即1 — 0.01 = 0.99BTC)
之后,上述提款声明会被包含进Layer2的区块中。BitVM桥的Relayer节点会同步Layer2区块,监听其中包含的提款声明,并将其转发给Operator节点,由后者为提款用户打款。

这里需要注意的是,Operator是先自掏腰包在比特币链上为用户打款,也就是替BitVM桥“垫付”资金,之后再向BitVM桥的资金池申请补偿。
Operator在申请报销时,需要提供自己在Bitcoin链上的垫付证明(就是证明自己在L1上向提款用户指定的地址打款了,要把包含在比特币区块中的特定转账记录抽出来)。同时,Operator还要出具提款人在L2生成的提款声明(通过Merkle Proof,证明出具的提款声明来自于L2区块中,而不是自己凭空捏造的)。之后,Operator需要证明如下事项:
Operator替BitVM桥垫付给提款人的资金,等于提款人在声明中要求的收款金额;
Operator申请报销时,报销金额不多于提款人在Layer2销毁的映射版BTC金额;
Operator的确把一段时间内的L2-L1提款声明全部处理了,每一笔提款声明都能匹配到比特币链上的提款转账记录;
这本质是对Operator谎报垫付金额,或是拒绝处理提款声明的惩罚(可以解决提款桥的抗审查问题)。Operator需要在链下对垫付证明和提款声明的关键字段进行对比验证,证明两者涉及的BTC数额相等。

而如果提款桥Operator谎报垫付金额,就是指Operator声称在L1上的payment proof,和L2提款人发出的Withdrawal Statement相匹配,但实际情况却是两者并不匹配。
这样一来,证明Payment Proof = Withdrawal Statement 的ZKP一定是有错误的。只要这个ZKP被发布出去,Challanger就可以指出其中哪一步有错,并通过BitVM2的欺诈证明协议进行挑战。
需要强调的是,Bitlayer和Citrea、BOB、ZKBase等都采用了最新的BitVM2路线,也就是新版的BitVM方案,这种方案会把链下的计算任务ZK化,也就是说,为链下进行的计算过程生成ZK Proof,然后对Proof进行验证,之后把验证ZKP的过程转化为适配于BitVM的形式,便于后续的挑战。
同时,通过采用Lamport和预签名,可以把原始BitVM的多轮交互式挑战,优化为单轮非交互式挑战,极大程度降低了挑战的难度。
BitVM的挑战流程需要用到一种称为“承诺”的东西,即Commitment。我们解释下什么是“承诺”。一般而言,在比特币链上发布“承诺”的人会声称,某些存放在链下的数据/发生在链下的计算任务是准确无误的,而发布到链上的相关声明就是“承诺”。
我们可以近似的把Commitment理解为一大批链下数据的hash。承诺Commitment本身的尺寸往往被压缩的很小,但其可以通过Merkle Tree等方式,与大量的链下数据相绑定,而这些被关联的链下数据无需上链。

在BitVM2和Citrea、BitLayer的BitVM桥方案中,如果有人认为提款桥Operator在链上发布的承诺有问题,该承诺关联了无效的ZKP验证流程,就可以发起挑战,而且挑战权限是Permissionless的。(里面的交互流程比较复杂,在此不展开解释)
由于Operator是替BitVM资金池垫付资金来给提款人打款,之后再向资金池申请报销,在申请时,Operator要发布一个Commitment,证明自己在L1上给提款人转的钱,等于提款人在L2上声明要收到的钱。如果这个Commitment经过了欺诈证明窗口期仍然没有被挑战,Operator就可以取走自己需要的报销金额。
这里我们要解释下BitVM桥的公共资金池是如何维护的,而这恰恰是跨链桥最关键的部分。大家都知道,跨链桥能兑付给提款人的资金,来源于存款人或是其他LP贡献的资产,而Operator垫付出去的钱,最终都要从公共资金池抽走,所以单纯看资金的转移结果,BitVM桥吸收的存款人Deposit金额,应等于提款人Withdraw的金额。那么如何保管Deposit的资金,就是一个很重要的问题。
在大多数比特币Layer2的桥接方案中,往往通过多签来管理公共资产,用户的存款被汇总到一个多签账户中,当需要给提款人打款时,就由这个多签账户负责打款,这种方案显然是存在巨大的信任风险的。
而Bitlayer和Citrea的BitVM桥,采用了类似于闪电网络和通道的思想,用户在存款前,会先和BitVM联盟进行通讯,让后者进行预签名,以达成以下效果:
用户向充值地址转入存款后,这些钱会直接锁定在一个Taproot地址上,只能由桥的Operator来领取。而且,Operator只有向用户垫付了提款资金后,通过申请报销的方式,向上述存款的Taproot地址申领资金。挑战期结束后,Operator才能把一定额度的用户存款取走。
在BitVM桥方案中,存在由N个成员组建的BitVM联盟(BitVM Federation),由他们对用户的存款进行调度。但这N个成员无法私自挪用用户的存款,因为用户在向指定地址打款前,会要求BitVM联盟先进行预签名,确保这些存款只能被Operator合法申领。

高度概括,BitVM桥采用了类似于通道和闪电网络的思想,让用户“verify by yourself”,通过预签名的方式让BitVM联盟无法擅自操纵存款池,存款池的钱只能用于为Operator报销资金。如果Operator谎报垫付金额,任何人都可以发布欺诈证明并进行挑战。
如果上述方案可以落地,届时BitVM桥将成为最安全的比特币提款桥之一:这种桥不存在安全问题,仅存在可用性/活性问题。用户在尝试向BitVM存入资金时,可能遭到BitVM联盟的审查或拒绝配合,导致无法顺利存入资金,但这与安全无关而属于活性/可用性问题。
但BitVM桥的落地难度比较大,而且也无法满足一些对资金透明度要求比较高的大户的需求:这些人可能涉及到反洗钱问题,不太希望把自己的资金与别人的资金混到一起,但BitVM桥会统一收纳存款者的钱,某种程度上是一个混杂很多钱的池子。
为了解决上述BitVM桥的活性问题,以及为有特定需求的人提供独立干净的资金出入通道,BitLayer团队额外增设了名为OP-DLC的跨链桥方案,在BitVM2的乐观桥之外,采用了类似于DLC.link的DLC桥,为用户提供BitVM桥和OP-DLC桥两个出入口,以此降低对BitVM桥乃至于BitVM联盟的依赖。

DLC:谨慎日志合约
DLC(Discreet Log Contracts)名为谨慎日志合约,由MIT的Digital Currency Initiative提出,该技术最早用于在比特币上实现一种轻量级的智能合约,不需要把合约的内容上链,就可以通过链下交互式通讯和预签名等方法,在比特币链上实现出保护隐私的智能合约功能。下面我们通过一个赌球案例来说明DLC的工作原理。
假设Alice与Bob要对3天后举行的皇马和巴萨的比赛结果打赌,两人各出1个btc。如果皇马胜出,则Alice可以获得1.5 BTC,Bob只能收回0.5 BTC,这就相当于Alice赚0.5个BTC,Bob亏损0.5 BTC;如果巴萨胜出,Alice只能收回0.5 BTC,Bob则可以拿走1.5 BTC。如果平局,两人各自从拿回1个BTC。
如果我们要让上述对赌过程变得去信任化,就要想办法防止任何一方耍赖,如果单纯用2/2多签或是2/3多签,显然还不够去信任。DLC针对这一要点给出了自己的解决方案(要依赖于第三方预言机)。其整个工作流程大体可以分为四部分。
以前面的Alice和Bob为例,首先,双方在链下创建一笔fund交易,这可以把彼此的1枚BTC锁在2/2多签地址上,如果这笔fund交易生效,则该多签地址里的2枚BTC需要双方都授权,才能被花费。
当然,这笔Fund交易先不上链,只留存在链下的Alice和Bob客户端本地,他们都知道这笔交易生效后会有什么后果。目前双方只是在进行理论推演,然后根据推演的结果达成一系列协议。
在DLC创建的第一阶段,我们可以确定的是,双方将在未来把各自的1枚BTC锁入一个多签地址中。

第二步,双方继续推演未来可能发生的事件和结果:比如,当球赛结果公布后,可能是Alice赢Bob输、Alice输Bob赢、平局等多种可能,这会导致前述2/2多签地址中的比特币出现不同的分配结果。
不同的结果需要由不同的交易指令来触发,这些“可能在未来上链的交易指令”被称为CET,即合约执行交易(Contract Execution Transaction)。Alice和Bob要事先推演出所有的CET,生成包含全部CET的交易数据集。
例如,根据前述Alice和Bob对赌的几种可能结果,Alice创建出以下几种CET:
CET1:Alice可从多签地址获得1.5枚BTC,Bob可获得0.5枚BTC;
CET2:Alice可从多签地址获得0.5枚BTC,Bob可获得1.5枚BTC;
CET3:双方各自可获得1枚BTC。
我们以CET1为例(Alice拿 1.5 BTC,Bob拿 0.5 BTC):
这笔交易的意思是,把多签地址中的1.5枚BTC,转移到一个由Alice和预言机输出结果共同触发的Taproot地址,另外0.5枚BTC转移给Bob的地址。此时对应的事件是:皇马胜出,Alice赢0.5BTC,Bob输0.5BTC。

当然,要花费这1.5枚BTC,Alice必须拿到预言机发送的“皇马胜出”结果签名。换句话说,只有当预言机输出“皇马胜利”的消息后,Alice才能够把这1.5枚BTC转走。至于CET2和CET3的内容,我们可以以此类推,在此不赘述。

需要注意的是,CET本质是一笔待上链待生效的交易,如果Alice提前把CET1广播出去,或是在“巴萨胜出”的情况下,仍然把“皇马胜出”后才能顺利触发的CET1上链,会发生什么?
前面的示意图中,我们提到,CET1上链后,会把原始多签地址中锁定的2枚BTC转走,0.5枚BTC转给Bob,1.5枚BTC转到一个Taproot地址中,预言机输出“皇马胜出”后,Alice方能解锁Taproot地址锁定的BTC。效果如下图所示。
同时,这个Taproot地址受到时间锁限制,如果在时间锁规定的窗口期内,Alice无法成功提走1.5枚BTC,则Bob有权把这些钱直接拿走。
所以,只要预言机是诚实的,Alice就无法拿走这1.5枚BTC,等时间锁期限耗尽,Bob可以把这1.5枚BTC拿走。再算上CET1上链时直接转给Bob的那0.5枚BTC,最后所有的钱都会归Bob所有。

对于Alice而言,无论自己最终是赢还是输,最有利的做法都是把正确的CET上链,把无效的CET上链会让自己输更多钱。
其实上述CET在构建时,对Taproot的schnorr签名做了改进,可以理解为利用预言机的公钥+事件结果,针对不同结果构造出彼此独立的地址。之后,等预言机公布某个结果对应的签名,才能花费该结果对应的地址上锁定的BTC。
当然,这里面存在一种额外的可能。假如Alice知道自己输了,干脆不把自己构建的CET1上链,这个时候怎么办?这个很好解决,因为Bob可以针对“alice输,Bob赢”一事构建出自定义的CET,这个CET达成的效果和Alice构建的CET基本一致,只是具体细节不一样,但结果是一样的。
上面讲述的就是最关键的CET构建流程。而DLC的第三步,是Alice和Bob双方进行通讯,检查对方构建的CET交易,带上自己对该CET的签名,检查无误后,可以信任彼此,便各自出资1枚BTC,锁入最开始提到的那个Alice和Bob的2/2多签地址,然后等待某个CET被上链,触发后续的流程。
最后,等预言机公布结果,拿到预言机对结果的签名后,任意一方可以把正确的CET上链,让多签地址中锁定的2枚BTC被再分配,如果输家抢先把错误的CET上链,会让自己损失所有的钱,如果把正确的CET上链,输家还可以收回0.5BTC。

可能有人会问,DLC与普通的2/3多签有何不同?首先,2/3多签下,任意两方串谋即可盗走全部资产,而DLC通过提前构建CET集合的方式,让对手方之间把全部的场景都限制住了,就算预言机参与串谋,造成的损失往往也有限。
其次,多签需要各方针对具体的待上链交易进行签名,而在DLC的设定下,预言机只需要对特定事件的结果进行签名,不需要知道CET/待上链交易的内容,甚至完全不需要知道有Alice和Bob这两个人,只需要像普通的预言机那样和用户进行正常的交互即可。
我们可以认为,DLC本质是把对多签参与方的信任转变成了对预言机的信任,只要预言机不参与作恶,就可以保证DLC的协议设计足够去信任。理论上来说,DLC可以采用比较成熟完善的第三方预言机,来避免作恶。而DLC.link和BitLayer利用了DLC的这种特性,把桥的信任问题转嫁给了第三方预言机。
此外,Bitlayer的DLC桥还支持自建的预言机节点,在此之上加上了一层欺诈证明,当自建的预言机把无效的CET上链时,允许任何人对其进行挑战。关于其OP-DLC桥的原理,我们将在下面展开简述。
OP-DLC桥:DLC通道+欺诈证明
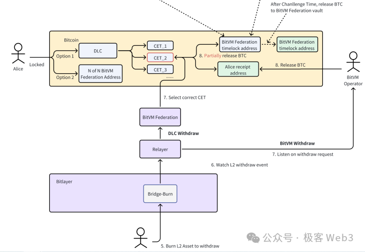
我们从存取款的全流程来解释OP-DLC桥的运转原理。假设现在Alice通过OP-DLC桥向L2存款1枚BTC,根据两步交易机制,ALice先生成一个pre-fund交易,如下图:

这其实是先把1枚BTC转移到Alice和BitVM联盟成员共同控制的Taproot地址中,然后开启创建CET的一系列流程。如果BitVM桥联盟成员拒绝配合Alice的存款请求,Alice可以等时间锁结束后,把钱立刻抽回去。
如果BitVM联盟成员愿意配合Alice,双方便通过链下通讯的方式,先生成正式的Fund存款交易(先不上链),以及提款场景下全部的CET,待CET生成和检验结束后,双方才把Fund交易提交上链。
在Fund交易的Witness/签名数据里,Alice会指定自己在Layer2的收款地址;Fund交易上链后,Alice可以向Layer2上的桥合约提交上述fund交易数据,证明自己在比特币链上完成了存款动作,有资格让L2桥合约向指定的收款地址释放Token。

Fund交易触发后,存款实际上还是被锁定于Alice和BitVM联盟成员共同控制的Taproot多签地址中。但要注意,该多签只能通过CET来解锁该地址锁定的BTC,BitVM联盟不能平白无故把钱转走。
接下来我们来解析Alice和BitVM联盟事先构建好的CET。这些CET用来满足未来提款时的潜在场景,比如Alice可能存入了1枚BTC,但她初次提款时只提走0.3枚BTC,剩下的0.7枚BTC交由BitVM联盟的公共资金池来支配,但要再提款就只能通过前文讲过的BitVM桥;
或者干脆用这0.7枚BTC发起一次新的pre-fund存款,当做是一笔新充入DLC桥的资产,可以重复前面提过的fund交易和CET构建流程。

上述流程不难理解,其实就是让存款人Alice和bitVM联盟互相充当对手方,为不同金额的提款事件创建CET,然后让预言机读取Alice在Layer2发起的提款声明,判断Alice想触发哪一个CET(想提多少钱)。
这里面的风险在于,预言机可能和BitVM联盟串谋,比如Alice声明要提款0.5枚BTC,预言机却伪造了提款声明,最终使得“Alice收回0.1BTC,BitVM联盟收到0.9BTC”的错误CET上链。
对此的解决方法有好几种,首先就是可以采用在设计上比较完善的第三方预言机,防止此类串谋行为(此时BitVM联盟要和预言机串谋的拉拢难度极高),或者让预言机进行质押,预言机需要定期在比特币链上发布Commitment,声明自己诚实的处理了提款人的提款请求。任何人都可以通过BitVM的欺诈证明协议对Commitment进行挑战,如果挑战成功,就Slash作恶的预言机。

在OP-DLC桥的设计下,用户可以始终对自己的资产“参一手”,防止资产被BitVM联盟挪用,而且这种类似于通道的设计方案,为用户带来了更多的自主权,也不需要让自己的资金和其他人的资金混到一起,更像一种P2P点对点的存取款方案。
此外,考虑到BitVM方案要过一段时间才能落地,在其落地前,相比于单纯的多签方案,DLC桥都是更可靠的桥接处理模型。这种方案也可以作为与BitVM桥并行使用的两大存取款出入口,其中一个出了故障后,用户可以走另一个出入口,也不失为一种好的容错方法。
总结
BitLayer和Citrea的BitVM桥方案,本质是“垫付-报销”模式,有专门的Operator节点为提款用户打钱,Operator可以定期向公共存款地址申请报销。如果Operator存在不实的报销申请,可以被任何人挑战并Slash。
BitVM2的方案引入预签名,结合了通道的思想,让用户在正式存款前,对存款执行后的处理流程进行限定,不给跨链桥官方挪用用户存款的机会。
这种桥在理论上不存在安全问题,但存在活性/可用性问题,而且不能满足特定用户对资金独立性和反洗钱的需求(本质还是资金池的模式),落地难度也很大。
为此,Bitlayer增设了名为OP-DLC的桥接方案,该方案类似于DLC.link,在通道和DLC的基础上引入欺诈证明,防止DLC桥的预言机作恶。
但由于BitVM的落地难度太大,DLC桥会率先落地并成暂时的替代物,只要解决预言机的信任风险,集成更为可靠成熟的第三方预言机,DLC桥可以在现阶段成为比多签桥更安全的提款验证方案。
- 免责声明
- 世链财经作为开放的信息发布平台,所有资讯仅代表作者个人观点,与世链财经无关。如文章、图片、音频或视频出现侵权、违规及其他不当言论,请提供相关材料,发送到:2785592653@qq.com。
- 风险提示:本站所提供的资讯不代表任何投资暗示。投资有风险,入市须谨慎。
- 世链粉丝群:提供最新热点新闻,空投糖果、红包等福利,微信:juu3644。

极客 Web3



